Files
comfy-sdxl-description/README.md
2024-04-06 15:34:41 +03:00

7.6 KiB
Raw Blame History

Описание работы с ComfyUI с дефолт шаблоном SDXL от комнады NeuroLLC

Кароче, Меченный, сейчас я расскажу че куда и че есть че по порядочку.


Для начала хотел бы сказать, что все шаги в ComfyUI выполняются слева-направо, а линии обозначают передачу каких-либо данных от одного блока к другому. Сначала я опишу те блоки, которые можно трогать для генерации, а затем, если вдруг нужно, опишу закрытые блоки.

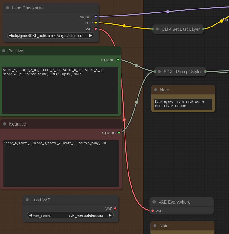
1. Загрузка модели

Модель Тут просто берутся модели из папки models/checkpoints, в данном случае необходимо выбирать модель, основанную на SDXL, мы обычно используем основанные на PonyXL, которая в свою очередь основана на SDXL.

Я рекомендую использовать AutismMix в любой из вариаций AutismMix SDXL Pony или AutismMix SDXL Confetti. Я обычно использую Confetti.

2. Промты

Понятия не имею как оно на русском, но это теги, предназначенные для генерации изображения. Промты

2.1. Positive prompt (зеленое)

Здесь мы пишем теги, которые показывают нейронке то, что нам нужно сгенерировать.

Из-за особенностей используемых моделей здесь необходимо всегда указывать данные теги:

score_9, score_8_up, score_7_up, score_6_up, score_5_up, score_4_up, source_anime, BREAK 

После этого можно писать свои теги, но если генерируется человек, а в особенности девушка, то лучше в начале указать 1girl, solo, как на скриншоте.

2.2. Negative prompt (красное)

Ну тут соответственно теги того, что нам не нужно генерировать. Зачастую это трогать вообще не надо, можно по умолчанию оставить стандартное значение:

score_4,score_5,score_3,score_2,score_1, source_pony, 3d

Если нужно что-то исключить дополнительно, то просто поставить запятую и написать необходимые теги исключения.

3. Загрузка VAE

Точного обозначения, что это я не знаю, но без этой шняги картинки блеклые получаются. VAE Соответственно необходимо здесь указать какое-то VAE, можно использовать то, что по умолчанию sdxl_vae, которое лежит вместе с PonyXL.

Значение подключается к VAE Everywhere: VAE Everywhere

3.1. VAE от модели

Иногда может понадобиться использовать VAE от модели генерации (очень редко), тогда нужно просто провести VAE от модели до VAE Everywhere: Model to VAE

4. Lora Loader

Lora loader Ну это как положено загрузка Lora модели для генерации. Здесь в списке показываются модели, что были загружены в папку models/loras. Как и в ComfyBox здесь также нужно указывать "вес" модели, он должен совпадать в обоих полях.

Если вдруг нужно добавить еще одну Lora модель к генерации, то просто на пустом поле нажать 2*ЛКМ и в поле написать Lora loader, где выбрать такой же Lora Loader со змеёй. Чтобы разместить в цепь, нужно провести до или после блока новый блок и соединить (вклинить) новый блок, то есть сделать как на скриншоте: Lora to Lora Чтобы соединить с закрытыми блоками, необходимо их раскрыть на серый кружок и после соединения обратно закрыть.

5. Генерация изображения

Image gen Здесь не так много параметров, которые может понадобиться менять. Параметры и их обозначение:

  • width - ширина изображения
  • height - высота изображения
  • batch_size - количество картинок, которые одновременно генерируются
  • amount - количество картинок, которые будут сгенерированы по очереди с заданными параметрами
  • steps - количество шагов при генерации
  • cfg - точно не знаю, но обычно больше 8 не ставят - что-то типа того насколько нейросеть следует промпту
  • sampler_name - можно для интереса попробовать euler_ancetral, но при условии, что в scheduler будет поставлен normal

6. Сохранение изображений

Save image Тут просто можно указать какой префикс будет у картинок для их идентификации в папку outputs


7. Закрытые блоки

Данные блоки лучше не трогать, но мало ли захочется

7.1 CLIP Set last layer

Хрен пойми что это, но лучше ставить -2 CLIP Set last layer

7.2 SDXL Prompt Styler

SDXL Styler На самом деле можно было его оставить в открытых, но тут в style можно указать один из предложенных стилей, которые будто бы будут прикладываться к генерации.

7.3 CLIP Text Encoding

Clip Text encoding Ну тут трогать нечего

7.4 Seed String

Seed string Тут можно поставить свой сид, если хочется проверить как будет генерироваться одна и та же картинка с разными параметрами/моделями.

7.5 VAE Decode

VAE Decode Ну тут особо сказать нечего, красным подсвечивает так как подгружает VAE из VAE Everywhere, всё нормально