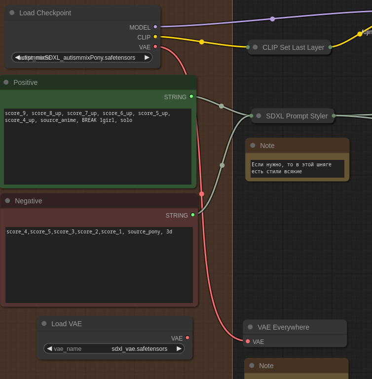
# Описание работы с ComfyUI с дефолт шаблоном SDXL от комнады NeuroLLC Кароче, Меченный, сейчас я расскажу че куда и че есть че по порядочку. --- Для начала хотел бы сказать, что все шаги в ComfyUI выполняются слева-направо, а линии обозначают передачу каких-либо данных от одного блока к другому. Сначала я опишу те блоки, которые можно трогать для генерации, а затем, если вдруг нужно, опишу закрытые блоки. ## 1. Загрузка модели ![Модель](./images/image.png) Тут просто берутся модели из папки `models/checkpoints`, в данном случае необходимо выбирать модель, основанную на SDXL, мы обычно используем основанные на [PonyXL](https://civitai.com/models/257749/pony-diffusion-v6-xl), которая в свою очередь основана на SDXL. Я рекомендую использовать AutismMix в любой из вариаций [AutismMix SDXL Pony](https://civitai.com/models/288584?modelVersionId=324619) или [AutismMix SDXL Confetti](https://civitai.com/models/288584?modelVersionId=324524). Я обычно использую **Confetti**. ## 2. Промты Понятия не имею как оно на русском, но это теги, предназначенные для генерации изображения. ![Промты](./images/image-1.png) ### 2.1. Positive prompt (зеленое) Здесь мы пишем теги, которые показывают нейронке то, что нам нужно сгенерировать. Из-за особенностей используемых моделей здесь необходимо всегда указывать данные теги: ``` score_9, score_8_up, score_7_up, score_6_up, score_5_up, score_4_up, source_anime, BREAK ``` После этого можно писать свои теги, но если генерируется человек, а в особенности девушка, то лучше в начале указать `1girl, solo`, как на скриншоте. ### 2.2. Negative prompt (красное) Ну тут соответственно теги того, что нам не нужно генерировать. Зачастую это трогать вообще не надо, можно по умолчанию оставить стандартное значение: ``` score_4,score_5,score_3,score_2,score_1, source_pony, 3d ``` Если нужно что-то исключить дополнительно, то просто поставить запятую и написать необходимые теги исключения. ## 3. Загрузка VAE Точного обозначения, что это я не знаю, но без этой шняги картинки блеклые получаются. ![VAE](./images/image-2.png) Соответственно необходимо здесь указать какое-то VAE, можно использовать то, что по умолчанию sdxl_vae, которое лежит вместе с PonyXL. Значение подключается к **VAE Everywhere**: ![VAE Everywhere](./images/image-3.png) ### 3.1. VAE от модели Иногда может понадобиться использовать VAE от модели генерации (очень редко), тогда нужно просто провести VAE от модели до VAE Everywhere: ![Model to VAE](./images/image-4.png) ## 4. Lora Loader ![Lora loader](./images/**image**-5.png) Ну это как положено загрузка Lora модели для генерации. Здесь в списке показываются модели, что были загружены в папку `models/loras`. Как и в ComfyBox здесь также нужно указывать "вес" модели, он должен совпадать в обоих полях. Если вдруг нужно добавить еще одну Lora модель к генерации, то просто на пустом поле нажать 2*ЛКМ и в поле написать Lora loader, где выбрать такой же Lora Loader со змеёй. Чтобы разместить в цепь, нужно провести до или после блока новый блок и соединить (вклинить) новый блок, то есть сделать как на скриншоте: ![Lora to Lora](./images/image-6.png) Чтобы соединить с закрытыми блоками, необходимо их раскрыть на серый кружок и после соединения обратно закрыть. ## 5. Генерация изображения ![Image gen](./images/image-7.png) Здесь не так много параметров, которые может понадобиться менять. Параметры и их обозначение: - width - ширина изображения - height - высота изображения - batch_size - количество картинок, которые одновременно генерируются - amount - количество картинок, которые будут сгенерированы по очереди с заданными параметрами - steps - количество шагов при генерации - cfg - точно не знаю, но обычно больше 8 не ставят - что-то типа того насколько нейросеть следует промпту - sampler_name - можно для интереса попробовать `euler_ancetral`, но при условии, что в scheduler будет поставлен `normal` ## 6. Сохранение изображений ![Save image](./images/image-8.png) Тут просто можно указать какой префикс будет у картинок для их идентификации в папку `outputs` --- ## 7. Закрытые блоки Данные блоки лучше не трогать, но мало ли захочется ### 7.1 CLIP Set last layer Хрен пойми что это, но лучше ставить -2 ![CLIP Set last layer](./images/image-9.png) ### 7.2 SDXL Prompt Styler ![SDXL Styler](./images/image-10.png) На самом деле можно было его оставить в открытых, но тут в `style` можно указать один из предложенных стилей, которые будто бы будут прикладываться к генерации. ### 7.3 CLIP Text Encoding ![Clip Text encoding](./images/image-11.png) Ну тут трогать нечего ### 7.4 Seed String ![Seed string](./images/image-12.png) Тут можно поставить свой сид, если хочется проверить как будет генерироваться одна и та же картинка с разными параметрами/моделями. ### 7.5 VAE Decode ![VAE Decode](./images/image-13.png) Ну тут особо сказать нечего, красным подсвечивает так как подгружает VAE из VAE Everywhere, всё нормально